ycliper

Популярное

Музыка Кино и Анимация Автомобили Животные Спорт Путешествия Игры Юмор

Интересные видео

2025 Сериалы Трейлеры Новости Как сделать Видеоуроки Diy своими руками

Топ запросов

смотреть а4 schoolboy runaway турецкий сериал смотреть мультфильмы эдисон
Скачать

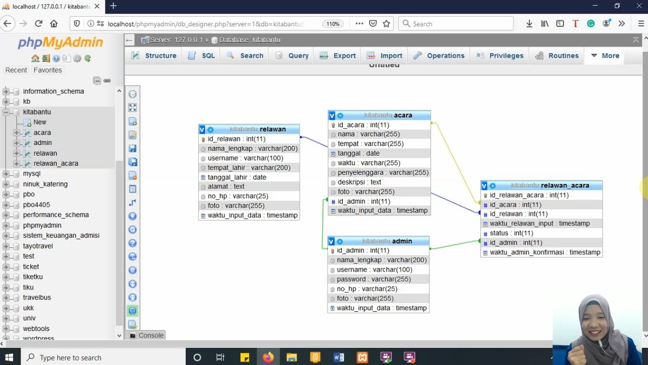
Membuat Database dan Relasi One to Many di Phpmyadmin

#database #phpmyadmin #relasi #onetomany #udinus #mysql #index

Автор: Nurul Anisa Sri Winarsih

Загружено: 2020-03-26

Просмотров: 14252

Описание: Membuat Database dan Relasi One to Many di Phpmyadmin
Database kitabantu ini kedepannya akan dibuat sistem untuk menamilkan acara-acara yang membutuhkan relawan dan para relawan pun dapat mendaftarkan diri ke acara-acara tersebut.
Check it out!
Semoga bermanfaat ^^

FAQ:
1. Error saat save, biasanya karena atribut waktu_data_input.
Solusi: gunakan default current timestamp

Free opening by https://www.youtube.com/watch?v=nDwWF...
Music by http://instrumentalsfree.com

#database #phpmyadmin #relasi #onetomany #udinus #mysql #index

Не удается загрузить Youtube-плеер. Проверьте блокировку Youtube в вашей сети.
Повторяем попытку...
Membuat Database dan Relasi One to Many di Phpmyadmin

Поделиться в:

Доступные форматы для скачивания:

Скачать видео

  • Информация по загрузке:

Скачать аудио

Похожие видео

SELECT UPDATE DELETE JOIN Database di Phpmyadmin

SELECT UPDATE DELETE JOIN Database di Phpmyadmin

ПОЛНЫЙ ПРОВАЛ «ОРЕШНИКА». Путин выставил себя на посмешище

ПОЛНЫЙ ПРОВАЛ «ОРЕШНИКА». Путин выставил себя на посмешище

Membuat Database Tabel Mahasiswa

Membuat Database Tabel Mahasiswa

Вся база SQL для начинающих за 1 час

Вся база SQL для начинающих за 1 час

Membuat Relasi Antar Tabel Database dengan 3 Cara di phpMyAdmin (20)

Membuat Relasi Antar Tabel Database dengan 3 Cara di phpMyAdmin (20)

Трекер привычек в гугл таблицах. Бесплатный шаблон

Трекер привычек в гугл таблицах. Бесплатный шаблон

Эта ФУНКЦИЯ спасла мой вечер от СКУЧНОЙ РАБОТЫ в Excel! ОНА нужна всем!

Эта ФУНКЦИЯ спасла мой вечер от СКУЧНОЙ РАБОТЫ в Excel! ОНА нужна всем!

Трамп опять презирает Зеленского?

Трамп опять презирает Зеленского?

😮СРОЧНО! Иран ОТРЕЗАЮТ ОТ МИРА: началось то, чего НЕ ЖДАЛ НИКТО. Трамп ПРИЗНАЛСЯ в подготовке УДАРА

😮СРОЧНО! Иран ОТРЕЗАЮТ ОТ МИРА: началось то, чего НЕ ЖДАЛ НИКТО. Трамп ПРИЗНАЛСЯ в подготовке УДАРА

Seri Membuat SI Rumah Sakit (Rekam Medis) [PHP mysqli + MariaDB]

Seri Membuat SI Rumah Sakit (Rekam Medis) [PHP mysqli + MariaDB]

Eh Buat Web Yuk - Intermediet

Eh Buat Web Yuk - Intermediet

Cara Membuat Relasi Tabel Database MySQL di phpMyAdmin

Cara Membuat Relasi Tabel Database MySQL di phpMyAdmin

Relaxing Deep House 2025 🌺 Chill Tropical Summer Vocal Mix 4K UHD

Relaxing Deep House 2025 🌺 Chill Tropical Summer Vocal Mix 4K UHD

Что такое TCP/IP: Объясняем на пальцах

Что такое TCP/IP: Объясняем на пальцах

6 SQL-соединений, которые вы ОБЯЗАТЕЛЬНО должны знать! (Анимация + Практика)

6 SQL-соединений, которые вы ОБЯЗАТЕЛЬНО должны знать! (Анимация + Практика)

4 Hours Chopin for Studying, Concentration & Relaxation

4 Hours Chopin for Studying, Concentration & Relaxation

Как превратить таблицы Excel в мощные приложения (2025) | Пошаговое руководство для начинающих

Как превратить таблицы Excel в мощные приложения (2025) | Пошаговое руководство для начинающих

Долбануть по Ирану, отжать Гренландию | Обычный вторник Трампа? (English subtitles)

Долбануть по Ирану, отжать Гренландию | Обычный вторник Трампа? (English subtitles)

Sade - Ultimate

Sade - Ultimate

SHAZAM Top 50🏖️Лучшая Музыка 2025🏖️Зарубежные песни Хиты🏖️Популярные Песни Слушать Бесплатно #40

SHAZAM Top 50🏖️Лучшая Музыка 2025🏖️Зарубежные песни Хиты🏖️Популярные Песни Слушать Бесплатно #40

© 2025 ycliper. Все права защищены.



  • Контакты
  • О нас
  • Политика конфиденциальности



Контакты для правообладателей: [email protected]