ycliper

Популярное

Музыка Кино и Анимация Автомобили Животные Спорт Путешествия Игры Юмор

Интересные видео

2025 Сериалы Трейлеры Новости Как сделать Видеоуроки Diy своими руками

Топ запросов

смотреть а4 schoolboy runaway турецкий сериал смотреть мультфильмы эдисон
Скачать

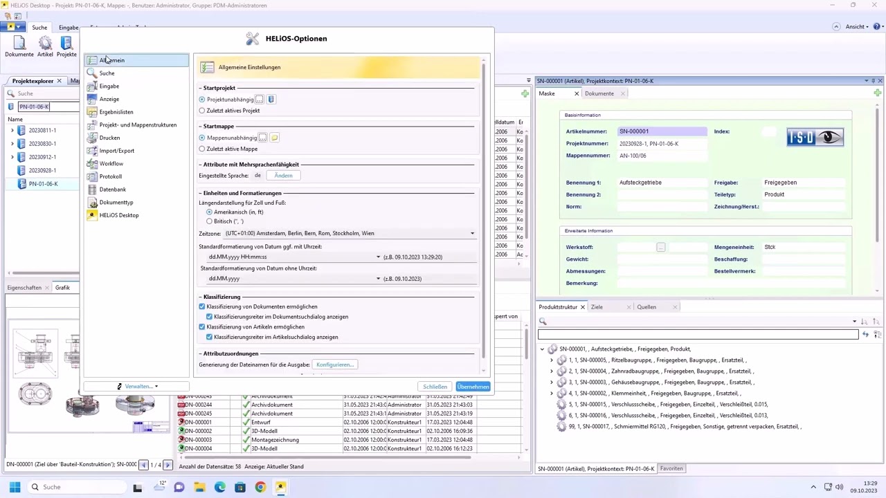
HELiOS 2024 | SP1: Integration of the Cadmium Viewer into the HIS

Автор: ISD Group International

Загружено: 2024-01-31

Просмотров: 137

Описание: This video presents the 3D viewing options using the integration of the Cadmium Web Viewer into the HELiOS Internet Server (HIS).
---------------------------------------------
Software-Version: HiCAD and HELiOS 2024
---------------------------------------------
https://www.isdgroup.com

Не удается загрузить Youtube-плеер. Проверьте блокировку Youtube в вашей сети.
Повторяем попытку...
HELiOS 2024 | SP1: Integration of the Cadmium Viewer into the HIS

Поделиться в:

Доступные форматы для скачивания:

Скачать видео

  • Информация по загрузке:

Скачать аудио

Похожие видео

HELiOS 2024 | SP1: Mask display and object detail dialogues in searches in HIS

HELiOS 2024 | SP1: Mask display and object detail dialogues in searches in HIS

HELiOS 2024 | SP2: New Print Client integrated in HELiOS and new Convert function

HELiOS 2024 | SP2: New Print Client integrated in HELiOS and new Convert function

Hakari Domain Tutorial

Hakari Domain Tutorial

HELiOS 2024: Interface configuration

HELiOS 2024: Interface configuration

HiCAD 2025

HiCAD 2025

OnShape Tutorial: Custom Feature  Laser Joint for cutting laser cut box joints

OnShape Tutorial: Custom Feature Laser Joint for cutting laser cut box joints

Autodesk Fusion 360 — Сложная автомобильная деталь — Учебное пособие для среднего/продвинутого ур...

Autodesk Fusion 360 — Сложная автомобильная деталь — Учебное пособие для среднего/продвинутого ур...

Мне 73. Я жалею, что понял это только сейчас.

Мне 73. Я жалею, что понял это только сейчас.

JetKVM - девайс для удаленного управления вашими ПК

JetKVM - девайс для удаленного управления вашими ПК

Мы стоим на пороге нового конфликта! Что нас ждет дальше? Андрей Безруков про США, Россию и кризис

Мы стоим на пороге нового конфликта! Что нас ждет дальше? Андрей Безруков про США, Россию и кризис

ChatGPT продает ваши чаты, Anthropic создает цифровых существ, а Маск как всегда…

ChatGPT продает ваши чаты, Anthropic создает цифровых существ, а Маск как всегда…

КАК Япония Незаметно СТАЛА Мировой Станкостроительной ДЕРЖАВОЙ!

КАК Япония Незаметно СТАЛА Мировой Станкостроительной ДЕРЖАВОЙ!

Почему Ядерная война уже началась (А вы не заметили)

Почему Ядерная война уже началась (А вы не заметили)

We're All Addicted To Claude Code

We're All Addicted To Claude Code

3-D solution with detailed manufacturer data | HiCAD Industrial Facades

3-D solution with detailed manufacturer data | HiCAD Industrial Facades

Редакция News: 206-я неделя

Редакция News: 206-я неделя

Почему Польша купила тысячу корейских танков вместо Абрамсов и Леопардов?

Почему Польша купила тысячу корейских танков вместо Абрамсов и Леопардов?

Spring TV Screensaver, Vintage Spring Paintings for Frame TV, 8 Spring Paintings For 2 Hours 2024

Spring TV Screensaver, Vintage Spring Paintings for Frame TV, 8 Spring Paintings For 2 Hours 2024

Россия прорвала блокаду. Новый Ил-114-300 покоряет Индию

Россия прорвала блокаду. Новый Ил-114-300 покоряет Индию

Единственный в мире танк отлитый целиком КАК СТАТУЯ. Австралийский

Единственный в мире танк отлитый целиком КАК СТАТУЯ. Австралийский "Страж"

© 2025 ycliper. Все права защищены.



  • Контакты
  • О нас
  • Политика конфиденциальности



Контакты для правообладателей: [email protected]